ExamXML icon

ExamXML

2 big stars
ExamXML screenshot
Name: ExamXML
Works on: windowsWindows 2000 and above
Developer: A7soft
Version: 5.41
Last Updated: 16 Apr 2017
Release: 21 Aug 2012
Category: Internet > WEB Design
Rate this software:
292 downloads
screenshotsView Screenshots(13)
commentsComments
downloadDownload
Liked it? Tell others:
details

ExamXML Details

Works on: Windows 10 | Windows 8.1 | Windows 8 | Windows 7 | Windows XP | Windows 2000 | Windows 2003 | Windows 2008 | Windows Vista | Windows 2012
SHA1 Hash: 8de5db8a972940529f43c631d83e5178d2c1ba75
Size: 857.26 KB
File Format: exe
Rating: 2.130434782 out of 5 based on 23 user ratings
Publisher Website: External Link
Downloads: 292
License: Demo / Trial Version
ExamXML is a demo software by A7soft and works on Windows 10, Windows 8.1, Windows 8, Windows 7, Windows XP, Windows 2000, Windows 2003, Windows 2008, Windows Vista, Windows 2012.
You can download ExamXML which is 857.26 KB in size and belongs to the software category WEB Design.
ExamXML was released on 2012-08-21 and last updated on our database on 2017-04-16 and is currently at version 5.41.
download button
Thank you for downloading from SoftPaz! Your download should start any moment now. It would be great if you could rate and share:
Rate this software:
Share in your network:
features

ExamXML Description

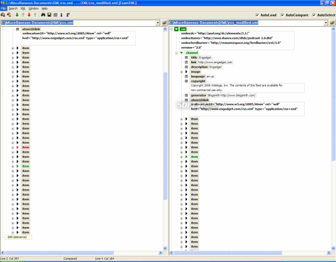
ExamXML is a powerful and easy to use a visual XML differencing tool for Windows 2000/XP/2003/Vista/7. It was specially developed for comparing, editing and merging XML files in an intelligent manner. It provides best-in-class features that distinguish ExamXML from other XML comparison tools. Ideal for users who want identify changes between XML files and modify differences on the fly. Unique to ExamXML is its ability to ignore specified elements that match defined condition. In addition to the usual textual comparison ExamXML can compare numbers in numeric format and dates in datetime formats. ExamXML displays the XML document in a tree view, highlighting differences down to the level of elements, words or attributes, so that you can view exactly which attributes and elements have been added, modified or deleted. ExamXML also provides a lightweight XML Editor for modification XML documents. Learn how ExamXML simplifies the process of comparing and merging XML files. Download a free trial now!
currency

Where to buy?

Last updated price and discount information 8 years agoupdate now
$29.00Click the link to buy
screenshots

ExamXML Screenshots

ExamXML screenshot 1 ExamXML screenshot 2 ExamXML screenshot 3 ExamXML screenshot 4 ExamXML screenshot 5 ExamXML screenshot 6 ExamXML screenshot 7 ExamXML screenshot 8 ExamXML screenshot 9 ExamXML screenshot 10 ExamXML screenshot 11 ExamXML screenshot 12 ExamXML screenshot 13
similarSimilar Software